442
wisERP ver. 442
- Added Module Import function to Final Assemblies.
- The import file must be an excel file type (.xls or .xlsx)
- The function will remove all modules from the BOM and add the modules specified from the 2nd row of column A on the first worksheet of the import file.
- Duplicate module codes are handled by the import function.
- The function will import until 3 blank values are returned (which means it will handle gaps until 3 consecutive empty cells are returned which means the end of the file is reached).


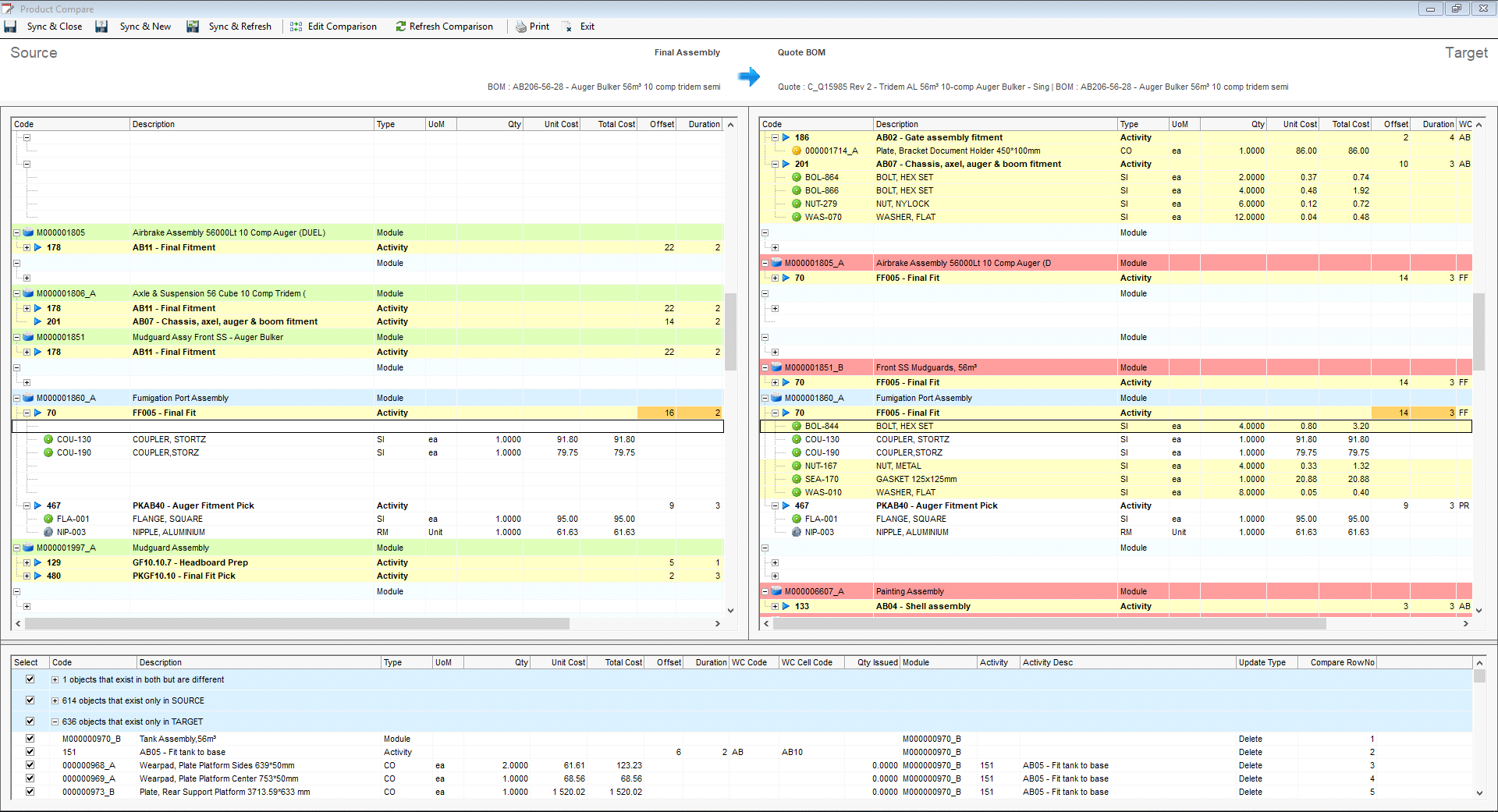
- Added Product Compare function.
- Compares modules, activities, items and operations between boms, quotes and jobs.
- Shift-click on a tree node will expand/collapse all nodes on the same level.
- The user can choose which items in the list of differences to sync.

- Selecting a row on the differences grid automatically selects the corresponding row on the source and target grids.

Created with the Personal Edition of HelpNDoc: Easy EPub and documentation editor